JavaBeans photograph

JavaBeans

Use attributes for filter !
Date of Reg.
Date of Upd.
ID1033644
Send edit request

About JavaBeans


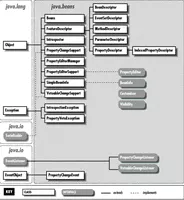
In computing based on the Java Platform, JavaBeans are classes that encapsulate many objects into a single object. They are serializable, have a zero-argument constructor, and allow access to properties using getter and setter methods.

JavaBeans Photos

Related Persons

Next Profile ❯