Border Gateway Protocol photograph

Border Gateway Protocol

Use attributes for filter !
Date of Reg.
Date of Upd.
ID1490887
Send edit request

About Border Gateway Protocol


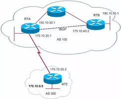
Border Gateway Protocol is a standardized exterior gateway protocol designed to exchange routing and reachability information among autonomous systems on the Internet. The protocol is classified as a path vector protocol.

Border Gateway Protocol Photos

Related Persons

Next Profile ❯